6此镜像使用CUDA版本:11.8,PyTorch版本:2.7.1,可以运行P40,2080,3080Ti,3090等老型号显卡,适合低成本学习上手,熟练云端及ComfyUI的基本操作,此版本torch不支持P40显卡。
ComfyUI内核版本: 0.6.0
内置基础工作流、SD1.5模型、SDXL模型、Flux-fp8、z-image以及相关的lora模型,暂不支持千问生态等硬件要求高的模型,如果想体验满血ComfyUI,请使用标准版镜像
此镜像旨在为初学者提供更好、更具性价比的ComfyUI学习环境,后续主要更新各种实用技巧和引导式学习的工作流为主,以创新的引导式工作流,帮助初学者更加的快速、深入的学习ComfyUI。
部署镜像
选择合适的显卡,点击 【立即部署】

等待部署好后,约30秒后,ComfyUI服务启动完成,点击 【ComfyUI】 打开工作台主界面。

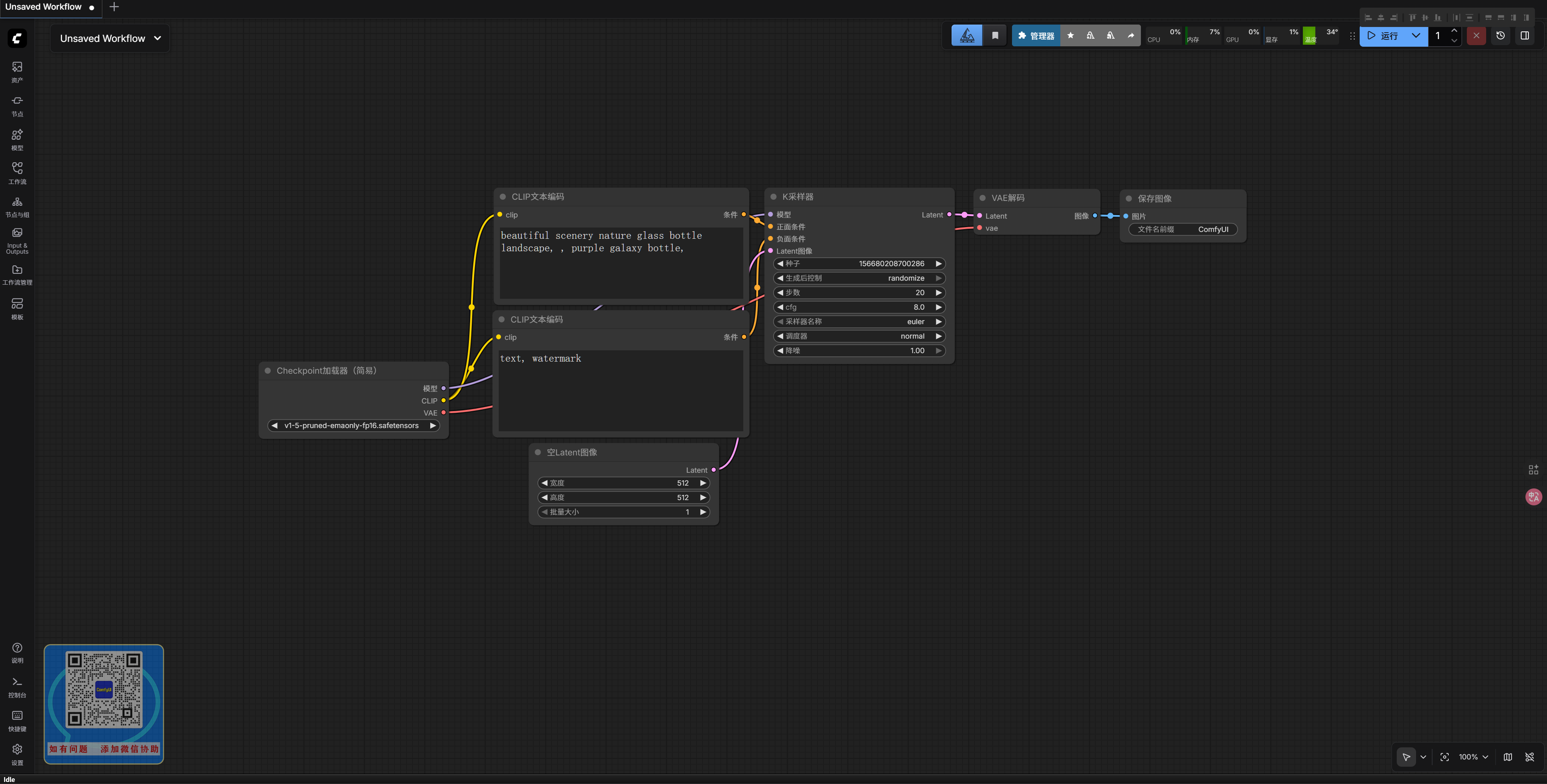
浏览器打开这个页面,ComfyUI启动成功

内置工作流,点击打开


添加作者联系

认证作者

支持自启动