73换装+换脸+换一切+动作迁移+图片视频N合一镜像
该镜像是一个集成化的多功能AI视觉编辑工具,支持换装、换脸、动作迁移及图片视频混合处理,实现“换一切”的一站式创意编辑。它融合了Flux、Kontext与Wan2.2加速技术,通过ComfyUI可视化界面提供高效、流畅的操作体验,适用于短视频制作、广告设计、数字人内容生成等需要快速、多样化视觉处理的场景。
1、该镜像支持自启动,实例启动后,在控制台上进入ComfyUI即可使用

2、工作流展示:
1.换装工作流(右键图片点击‘Open in MaskEditor | Image Canvas’将需要换装的部分涂色)

2.图片姿态迁移工作流(输入一张图片,输出同姿态不同人图片)(带中文提示词+可选变脸)

3.视频姿态迁移工作流(输入一个视频,一张图片,将图片人物做出视频人物的视频动作)(通过帧数控制视频长度)

4.图生视频加速工作流(输入图片,输入提示词生视频+中文提示词)

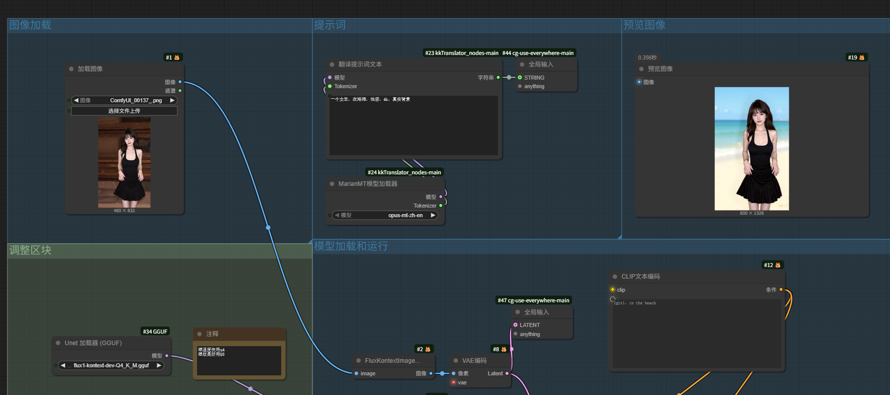
5.kontext最强细节调整工作流中文提示词版(输入一张图片加描述,万物修改,调整)

6.换脸工作流(输入一张原图一张脸图即可换脸)

多lora可选:

b站官方教程:大鹏ai
大鹏ai-镜像作者交流群

认证作者

支持自启动