62不支持无卡模式运行 无卡容易崩溃!
增加模型:veo_3_1-lite,veo_3_1-lite-4K,更新Comfyui版本

本镜像对显卡0要求 选一个便宜的机器运行就行!
好消息!本地客户端已经发布 免费体验!
【sora,veo3,grok3本地客户端】下载地址,windows+mac电脑版下载:
链接: https://pan.baidu.com/s/1CsVlXWRMxgvV2r_G9oXwgg?pwd=8888 提取码: 8888

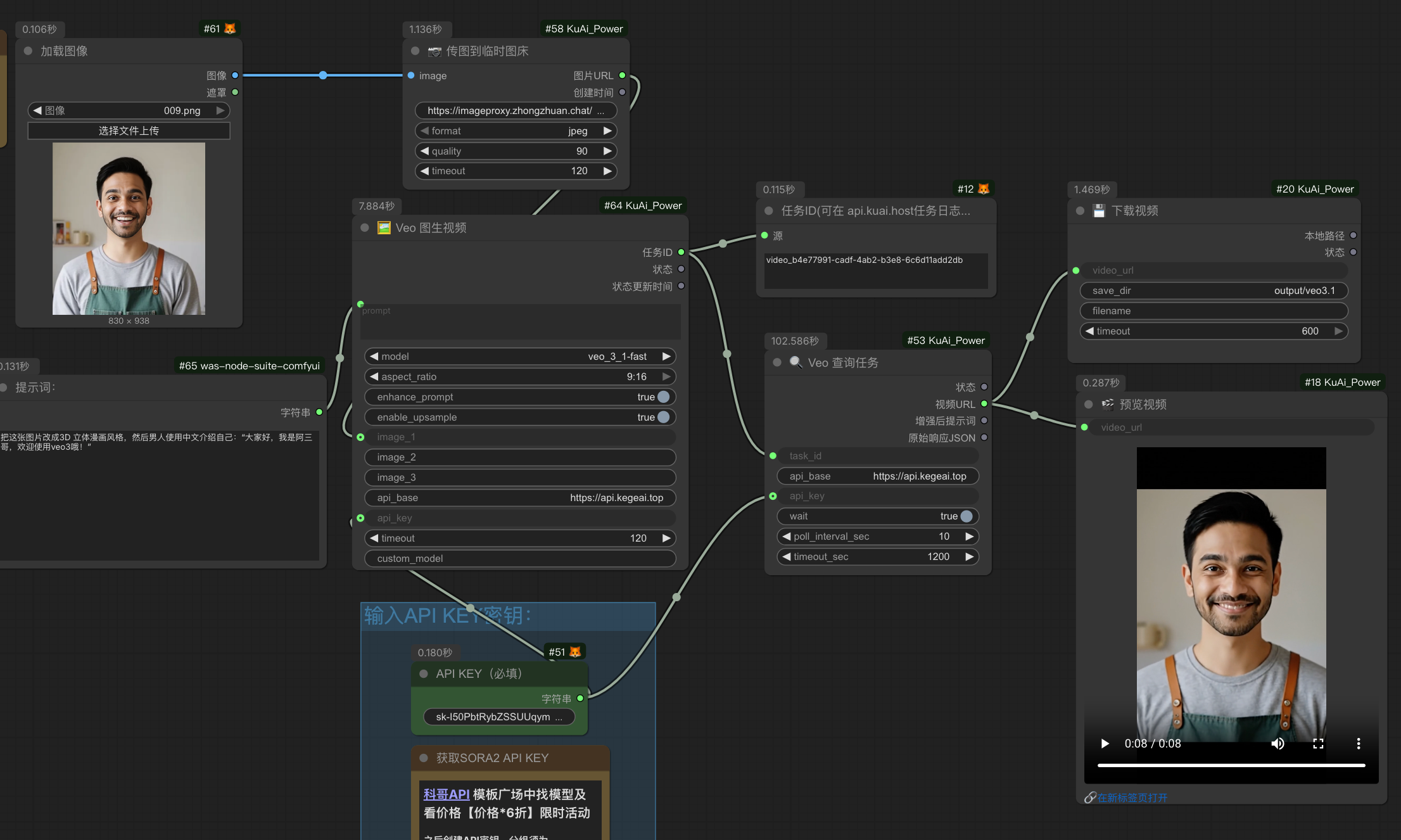
本镜像集成Sora2,veo3,grok等文生视频,图生视频ComfyUI工作流,支持通过文本描述或参考图片生成高质量视频内容,Pro版本可生成25秒长视频。适用于短视频创作、内容营销、创意表达与动态视觉设计等场景,提供高效、可控的AI视频生成体验,当前可供用户免费部署使用。
增加包含sora2,veo3,grok,wan2.52.6,最新谷歌香蕉2等工作流
增加gemini图片视频反推提示词工作流 3-2
可以批量生成veo3,grok3视频,并发进行!
本地可以使用插件: 链接: https://pan.baidu.com/s/1aiegkzZUGJkyrPc_Qe2NlA?pwd=6666 提取码: 6666
使用前注意:如果觉得无卡麻烦直接使用 P40显卡四毛钱一小时的
使用前看看视频教程【新手非常必要】: https://www.bilibili.com/video/BV1EwFzzsEsQ/
增加最新gork文生视频和图生视频【gork,veo3资源够用】
sora-vip分组可用【目前sora资源紧缺】
支持批量插件,教程见【感谢博主教程】:https://www.bilibili.com/video/BV1MPqRBfEvK/
如何查看sora2的具体错误日志:
https://g1hzbw0p4dd.feishu.cn/docx/KMI7duI9hoNF2hxFMzJc0NMvnec?from=from_copylink
上面邀请链接注册之后到令牌那边创建API密钥,分组须为:限时活动 > default > 逆向,默认使用最低价格分组 复制密钥粘贴到这里:api key
1、在社区镜像区域,选择镜像:
2、在打开的新页面 点击“使用该镜像创建实例”:
3、选择一个合适的显卡【GPU】根据情况选择,点击“开始部署”,然后等待部署完成:

4、实例运行后请关机,再使用无卡模式运行,打开ComfyUI即可
https://kege-aigc.feishu.cn/docx/PEvQdx1Z5oNB3LxGPQBc94Fanue?from=from_copylink








认证作者

支持自启动