镜像社区
部署GPU实例
模型API服务
Coding Plan
常见问题(FAQ)
文档中心
控制台
立即注册
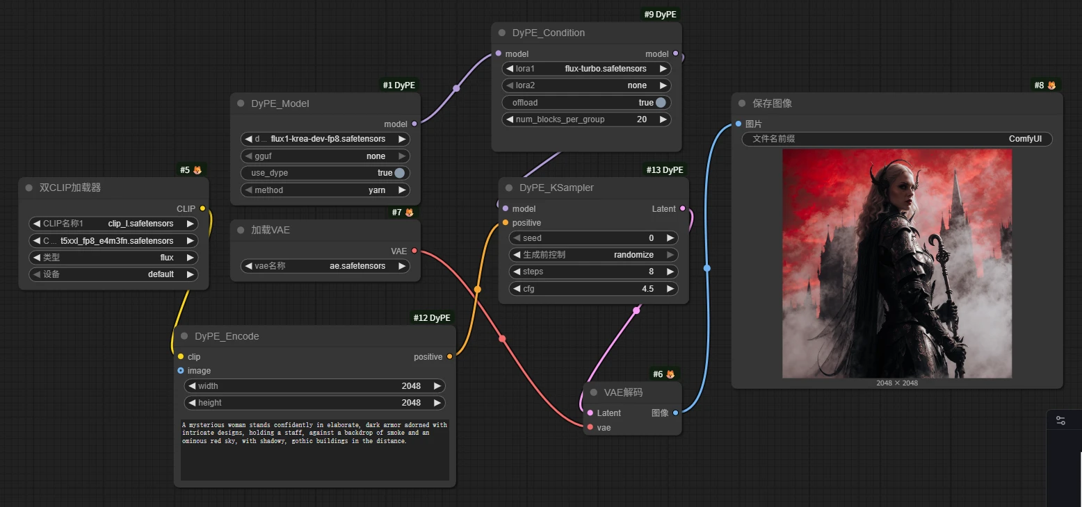
DYPE超大分辨率1600万像素图像生成,ComfyUI插件实现
消费级显卡开始生成4096*4096的超大尺寸图片
1
0
元/小时
v1.1
ComfyUI_DyPE V1.1版本
1.更新内容
新增IPadapter 模型图生图支持,效果一般,只能迁移风格
新增双lora支持,内置加速和写实lora
2 使用指南
B站图文指南
链接地址
小红书图文指南
地址
3.特点
DyPE 超大尺寸分辨率在ComfyUI上的实现,无需学习comfyUI知识,点卡上传图片即使用,或者看我的B站视频,
UP:smthem
8G可以生成2048*2048图幅的照片,支持加速lora,风格化lora
24G可以生成4096*4096 图幅的尺寸,1600万像素
4.注意:
描述词只能用英文,越详细越好
@smthem
使用该镜像创建实例
分享镜像
镜像信息
已使用
12 次
运行时长
42 H
支持自启动
镜像大小
80GB
最后更新时间
2025-11-02
支持卡型
3090
RTX50系
RTX40系
48G RTX40系
2080Ti
H20
P40
A100
A800
V100S
+10
框架版本
PyTorch-12.8
CUDA版本
cu128
应用
JupyterLab: 8888
版本
v1.1
2025-11-02
PyTorch:12.8 | CUDA:cu128 | 大小:80.00GB
Copyright © 2025 沪ICP备12020087号-61