在ComfyUI中使用ModelVerse API
关于ComfyUI
ComfyUI 是一个基于节点流程式界面的 Stable Diffusion GUI,通过将 Stable Diffusion 的流程拆分成节点,实现了更精准的工作流定制和完善的流程复现。
准备工作
第一步:安装ComfyUI
请参考 ComfyUI 官方文档 (opens in a new tab) 进行安装。
第二步:安装UCloud插件
- 打开ComfyUI右上角 Manager,点击 Custom Nodes Manager。
- 查询 "comfyui-comphshare"。
- 点击 Install。
- 重启ComfyUI。
第三步:新建 Compshare Node 节点
您可以在左侧节点列表中找到我们开发的自定义插件节点进行添加,或在画布空白处右键,选择“UCLOUD_MODELVERSE”分类下的相关节点进行添加。

第四步:获取优云智算 API Key
- 点击这里获取您的 API Key (opens in a new tab)。
- 将获取的 API Key 添加到 Modelverse Client 节点中。

快速上手:自动加载工作流
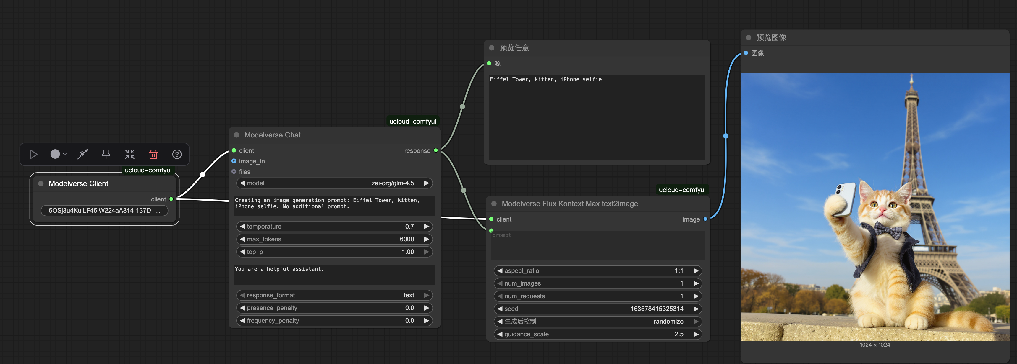
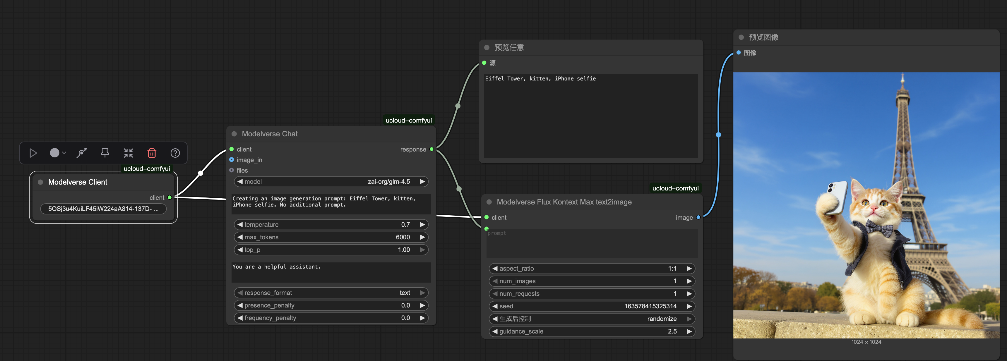
现在,你的笔记本也能轻松生成在自媒体上爆火的萌宠自拍图像,比如让一只橘猫去巴黎旅行:

提示词:
This is an iPhone selfie perspective photograph, orange tabby cat wearing sunglasses, sitting in front of Eiffel Tower in Paris, happy expression, warm sunset lighting, travel photography style.
核心节点介绍
ModelVerse 插件不仅支持标准的文生图、图生图,还引入了文本生成功能,结合 AI 提示词优化,让您可以在 ComfyUI 中构建更强大的 AI 工作流。
- Modelverse Client:配置 API Key 的入口,是所有工作流的起点。
- Modelverse Chat:文本生成节点,可以用于生成、优化、改写提示词。
- Modelverse [Model Name] Text2Image:文生图节点,支持
Flux Kontext Max和Flux Kontext Pro等多种先进模型。 - Modelverse [Model Name] T2V/I2V:视频生成节点,
T2V支持文生视频,I2V支持图生视频,目前支持Wan-AI系列模型。 - Modelverse [Model Name] Edit:图像编辑节点,用于对生成图片进行局部优化或风格调整,支持
Step1X Edit等。
文生图 (Text-to-Image)
使用 ModelVerse 的Text2Image节点,可以轻松将文字创意变为高质量图片。

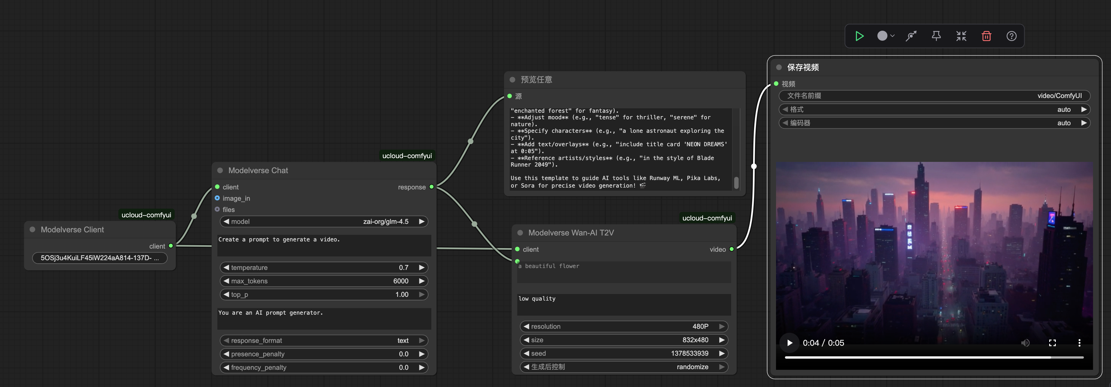
文生视频 (Text-to-Video)
通过T2V节点,现在可以直接在 ComfyUI 中将文本描述转换为动态视频。

高级工作流:文本生成 -> 图像/视频
这是我们插件的独特优势。您可以先用Modelverse Chat节点(如选用zai-org/glm-4.5模型)生成或优化提示词,然后将输出的文本直接输入到Text2Image或T2V节点中,实现全自动的内容创作。
这个工作流极大地提升了创作效率和创意的多样性。
多图批量处理
用 Flux Kontext Pro (Multi-inputs) 可以批量生成系列作品:

一次输入,可以同时生成:

细节优化与图像编辑
对于不满意的细节,可以用 Step1X-Edit 精修:
# 精修眼神光
Add bright reflection in cat's eyes
# 调整胡须细节
Enhance whiskers detail and texture
# 优化背景虚化
Improve background bokeh effect

这种局部编辑能力,让最终效果达到专业摄影水准。
技巧分享:提示词优化实战
经过大量测试,我们总结了几个关键技巧:
1. 提示词结构化
基础结构
[拍摄设备] + [视角描述] + [宠物特征] + [环境背景] + [光影氛围] + [风格定义]实战例子
iPhone 13 Pro selfie perspective +
golden retriever with happy expression +
Santorini blue dome background +
golden hour lighting +
travel photography style2. 模型选择策略
文生图首选
- Flux Kontext Max Text2Image: 质量最高
图片编辑优选
- Flux Kontext Pro: 细节处理强
创意探索用
- Flux Dev: 风格化能力出众
批量制作用
- Multi-inputs版本: 效率最高
常见问题解答
关于 import VideoFromFile 报错
如果您在更新我们的 ComfyUI 插件后遇到 “import VideoFromFile Error” 报错,请将 ComfyUI 升级到最新版本后重试。